Организационная структура компании (органограмма) - это логическая схема, которая даёт визуальное представление о её составе, подчиненности сотрудников и их должностных обязанностях, и позволяет понять все особенности функционирования организации.
Подобная визуальная схема позволяет спроектировать, создать и усовершенствовать структуру организации, отображает распределение задач, обязанностей, прав и ответственности между исполнителями, устанавливает взаимосвязи внутри подразделений и дает возможность принимать управленческие решения на основе политик, используемых в компании. Она отражает и бизнес-процессы принятия решений, помогает сотрудникам выполнять свои обязанности: определяет и показывает каждому работнику его место в устройстве компании, кто какие темы курирует, кто чем управляет, и кто кому подчиняется. А также визуализирует возможный карьерный рост и перспективы профессионального развития.
Организационные структуры помогают управлять ростом и изменениями в компании: их состав и структура постоянно меняются: открываются новые филиалы, добавляются подразделения, идет найм новых сотрудников или движение работников. Оргструктуры позволяют визуализировать и документировать эти бизнес-процессы и рабочие процедуры. При наличии такой цифровой схемы ее легко обновлять и использовать вновь.
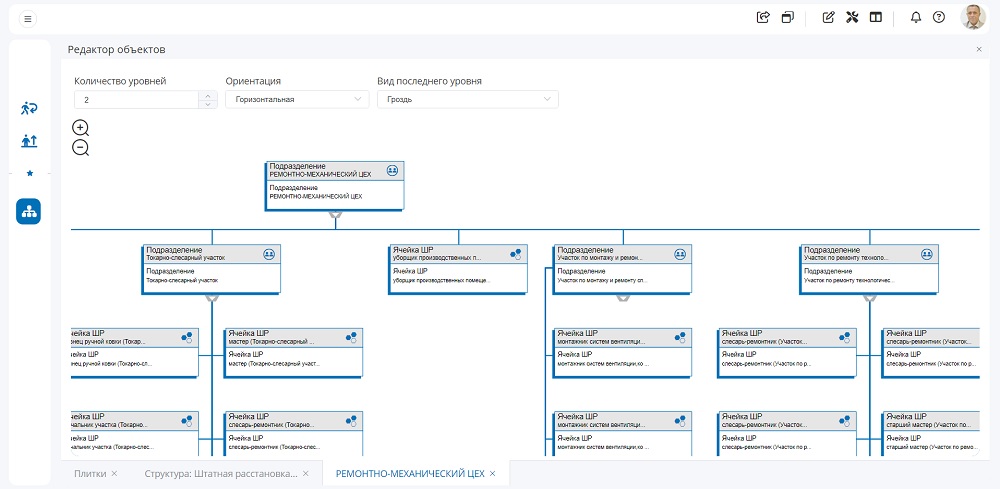
HCM-система «БОСС» позволяет создать общую схему и визуализировать иерархическую структуру построения персонала компании с целью управления им в различных ракурсах. Система отображает органограмму предприятия со множеством веток и уровней вложенности, и дает наглядное представление о составе компании по штатному расписанию, иерархическую и управленческую структуры, а также подчиненности в организации.

Функционал дает возможность сотрудникам визуально формализовать организационную иерархию и сложные рабочие подчинения как по штатному расписанию, так и в командах, и быстро ориентироваться в структуре компании, связывая имена специалистов с должностями и обязанностями.
Иерархическая визуализация данных позволяет наглядно отображать корпоративные сценарии, распознавать и анализировать ветвящиеся и дублирующиеся процессы и потоки задач, и способствует оптимизации структуры внутрикорпоративных сообществ. Схема организационной структуры демонстрирует, как выстроен бизнес, помогает в уточнении ролей и обязанностей сотрудников, отображает распределение работников по ключевым подразделениям и филиальную загрузку персоналом. То есть визуально показывает, как функционирует компания в реальном времени.

Органограмму в «БОСС» можно строить как по всему предприятию, так и по определенному подразделению, независимо от его уровня или структуры: визуализировать штатную структуру с указанием внутренних кодов отделов и табельных номеров сотрудников. Иными словами, оргструктуру можно просматривать в зависимости от целей – по штату, по задачам или процессам.
Руководителям использование интерактивных схем структуры компании поможет:
1. Визуализировать HR-процессы в компании – отображение изменений на основании графического представления актуальных данных.
2. Составить план роста и трансформации – визуальные схемы способствуют эффективному планированию организационных процессов:
• Контроль найма и наличие ресурсов для укрупнения структуры организации.
• Определение ролей сотрудников при слияниях, поглощениях или гиперросте компании
• Исключение «пустых» позиций, дублирования функций и ответственности.
3. Управлять показателями результативности (KPI), целями и ключевыми результатами (OKR) - определив организационные, групповые и индивидуальные цели и итоговые результаты, можно отобразить эти взаимосвязи на схеме и визуализировать производительность отдельных сотрудников, команд и подразделений.
Сотрудникам HR направления органограммы помогут:
1. Управлять рабочими процессами найма – планировать персонал, контролировать прогресс кандидатов при прохождении испытательного срока, вносить комментарии и личные заметки, доступные руководству или другим сотрудникам HR-блока. Визуальная схема компании будет полезна HR-у и для составления эффективных планов по набору персонала и в будущем: шаблоны новой структуры можно использовать для совместного планирования персонала и управления людскими ресурсами.
2. Отстроить процессы адаптации новых сотрудников, отслеживая их статус в компании, и предоставлять новичкам наглядные и простые для понимания инструкции по внутренним процедурам компании.
3. Создать «карту путешествия» сотрудника – используя визуальный шаблон, можно составить карьерную карту и визуализировать путь работника в компании.
4. Сделать наглядную схему кадрового резерва, определив основные компетенции, индивидуальные навыки и способности сотрудников.
5. Составить карту замещения кадров, которая будет полезным инструментом в период кадрового голода на рынке труда.
Специалистам и новым сотрудникам такой функционал будет полезен:
1. Используя визуальные представления организационной структуры компании, работник может сформулировать свои требования к продвижению по службе, определить доступные пути развития карьеры, и найти баланс между личными целями и возможностями организации.
2. Схемы помогут сотруднику разобраться в рабочих процессах и легче общаться с другими специалистами компании: проконсультироваться, получить совет, уточнить детали проекта.
3. Оргструктуры выполняют роль единого источника достоверной информации: стандартных рабочих процедур, рекомендаций, инструкций, описаний бизнес-процессов и руководств по оптимизации совместной работы. Все эти документы помогают сотруднику легче влиться в новый коллектив, сориентироваться в задачах и начать качественно выполнять свои обязанности.
4. Работник всегда сможет увидеть, а при необходимости и уточнить цели и ключевые результаты (OKR) для установления их связей со своими KPI и более эффективного включения в общие задачи. Что в целом влияет на расчёт и получение им годовых или проектных премий и поощрений.
Примеры использования инструментов визуализации для организационных структур:
• Схема организационной структуры компании
• Планирование бизнес-стратегии
• Планирование персонала
• Отслеживание пути кандидата
• Процессы найма, адаптации и обучения сотрудников
• Кадровая ретроспектива
• Планы развития карьеры, кадровый резерв
• Визуализация HR-процессов
• Визуализация концепций
• Диаграмма связей
• Планы действий
• Использование сбалансированной системы учета показателей для формирования премиальной части выплат работникам.
Методичка проведения анализа организационной структуры компании
Подобная визуальная схема позволяет спроектировать, создать и усовершенствовать структуру организации, отображает распределение задач, обязанностей, прав и ответственности между исполнителями, устанавливает взаимосвязи внутри подразделений и дает возможность принимать управленческие решения на основе политик, используемых в компании. Она отражает и бизнес-процессы принятия решений, помогает сотрудникам выполнять свои обязанности: определяет и показывает каждому работнику его место в устройстве компании, кто какие темы курирует, кто чем управляет, и кто кому подчиняется. А также визуализирует возможный карьерный рост и перспективы профессионального развития.
Организационные структуры помогают управлять ростом и изменениями в компании: их состав и структура постоянно меняются: открываются новые филиалы, добавляются подразделения, идет найм новых сотрудников или движение работников. Оргструктуры позволяют визуализировать и документировать эти бизнес-процессы и рабочие процедуры. При наличии такой цифровой схемы ее легко обновлять и использовать вновь.
HCM-система «БОСС» позволяет создать общую схему и визуализировать иерархическую структуру построения персонала компании с целью управления им в различных ракурсах. Система отображает органограмму предприятия со множеством веток и уровней вложенности, и дает наглядное представление о составе компании по штатному расписанию, иерархическую и управленческую структуры, а также подчиненности в организации.

Функционал дает возможность сотрудникам визуально формализовать организационную иерархию и сложные рабочие подчинения как по штатному расписанию, так и в командах, и быстро ориентироваться в структуре компании, связывая имена специалистов с должностями и обязанностями.
Иерархическая визуализация данных позволяет наглядно отображать корпоративные сценарии, распознавать и анализировать ветвящиеся и дублирующиеся процессы и потоки задач, и способствует оптимизации структуры внутрикорпоративных сообществ. Схема организационной структуры демонстрирует, как выстроен бизнес, помогает в уточнении ролей и обязанностей сотрудников, отображает распределение работников по ключевым подразделениям и филиальную загрузку персоналом. То есть визуально показывает, как функционирует компания в реальном времени.

Органограмму в «БОСС» можно строить как по всему предприятию, так и по определенному подразделению, независимо от его уровня или структуры: визуализировать штатную структуру с указанием внутренних кодов отделов и табельных номеров сотрудников. Иными словами, оргструктуру можно просматривать в зависимости от целей – по штату, по задачам или процессам.
Руководителям использование интерактивных схем структуры компании поможет:
1. Визуализировать HR-процессы в компании – отображение изменений на основании графического представления актуальных данных.
2. Составить план роста и трансформации – визуальные схемы способствуют эффективному планированию организационных процессов:
• Контроль найма и наличие ресурсов для укрупнения структуры организации.
• Определение ролей сотрудников при слияниях, поглощениях или гиперросте компании
• Исключение «пустых» позиций, дублирования функций и ответственности.
3. Управлять показателями результативности (KPI), целями и ключевыми результатами (OKR) - определив организационные, групповые и индивидуальные цели и итоговые результаты, можно отобразить эти взаимосвязи на схеме и визуализировать производительность отдельных сотрудников, команд и подразделений.
Сотрудникам HR направления органограммы помогут:
1. Управлять рабочими процессами найма – планировать персонал, контролировать прогресс кандидатов при прохождении испытательного срока, вносить комментарии и личные заметки, доступные руководству или другим сотрудникам HR-блока. Визуальная схема компании будет полезна HR-у и для составления эффективных планов по набору персонала и в будущем: шаблоны новой структуры можно использовать для совместного планирования персонала и управления людскими ресурсами.
2. Отстроить процессы адаптации новых сотрудников, отслеживая их статус в компании, и предоставлять новичкам наглядные и простые для понимания инструкции по внутренним процедурам компании.
3. Создать «карту путешествия» сотрудника – используя визуальный шаблон, можно составить карьерную карту и визуализировать путь работника в компании.
4. Сделать наглядную схему кадрового резерва, определив основные компетенции, индивидуальные навыки и способности сотрудников.
5. Составить карту замещения кадров, которая будет полезным инструментом в период кадрового голода на рынке труда.
Специалистам и новым сотрудникам такой функционал будет полезен:
1. Используя визуальные представления организационной структуры компании, работник может сформулировать свои требования к продвижению по службе, определить доступные пути развития карьеры, и найти баланс между личными целями и возможностями организации.
2. Схемы помогут сотруднику разобраться в рабочих процессах и легче общаться с другими специалистами компании: проконсультироваться, получить совет, уточнить детали проекта.
3. Оргструктуры выполняют роль единого источника достоверной информации: стандартных рабочих процедур, рекомендаций, инструкций, описаний бизнес-процессов и руководств по оптимизации совместной работы. Все эти документы помогают сотруднику легче влиться в новый коллектив, сориентироваться в задачах и начать качественно выполнять свои обязанности.
4. Работник всегда сможет увидеть, а при необходимости и уточнить цели и ключевые результаты (OKR) для установления их связей со своими KPI и более эффективного включения в общие задачи. Что в целом влияет на расчёт и получение им годовых или проектных премий и поощрений.
Примеры использования инструментов визуализации для организационных структур:
• Схема организационной структуры компании
• Планирование бизнес-стратегии
• Планирование персонала
• Отслеживание пути кандидата
• Процессы найма, адаптации и обучения сотрудников
• Кадровая ретроспектива
• Планы развития карьеры, кадровый резерв
• Визуализация HR-процессов
• Визуализация концепций
• Диаграмма связей
• Планы действий
• Использование сбалансированной системы учета показателей для формирования премиальной части выплат работникам.
Методичка проведения анализа организационной структуры компании


